تعرف على اسهل طرق تثبيت ووردبريس على السيرفر بشكل تلقائي او يدوي
- DROP IDEA

- ١٨ يناير، ٢٠٢٣
- 15 دقيقة قراءة
الووردبريس يعد من أشهر سكربتات عرض المحتوى و بناء المواقع على شبكة الإنترنت و يفضله الملايين من أصحاب المواقع حول العالم لذلك في موضوع اليوم سوف نقوم بشرح طرق تثبيت ووردبريس على السيرفر بجميع أنواعه سواء كان السيرفر محلي على جهازك أو سيرفر خاص أو حتى إستضافة مشتركة بجميع أنواعها .
كما أن أكثر من 90% من المواقع على الإنترنت تستخدم الووردبريس و يرجع هذا الإنتشار إلى توافر العديد من الإضافات و القوالب للووردبريس و إمكانية تغيير وتخصيص الموقع بكل سهولة عن طريق إستخدام تلك الإضافات أو ما يسمى ب Plugins .
ما الذي يعنيه تثبيت ووردبريس على السيرفر؟
عندك شرائك لأي نوع من الإستضافات أو حتى إستخدام سيرفرك المحلي سوف يكون فارغ تمامًا و ند فتح عنوان الدومين المرتبط او تجربة السيرفر سوف يظهر لك صفحة بيضاء فقط بها عبارة Not found.
هذا لان السيرفر فارغ ولا يوجد به أي ملفات، لذلك يجب أولًا عمل الخطوة المهمة جدًا وهي تثبيت الووردبريس على السيرفر و تكون بمعنى تركيب ملفات سكربت الووردبريس و الملفات الملحقة و ملفات الإعدادات و يكون إما عن طريق التنزيل التلقائي بالعديد من الطرق التي سوف نشرحها فيما بعد في هذه المقالة أو حتى طريقة التنزيل اليدوية مباشرة إلى مدير الملفات.

بعد تثبيت الووردبريس على السيرفر و عند فتح الدومين المرتبط سوف يظهر لك محتوى الووردبريس الذي قمت بإنشائه و يمكنك بعدها تعديل الموقع كما تفضل من تركيب القوالب والإضافات و كتابة المقالات ورفع الصور وما إلى ذلك.
لماذا تحتاج لتثبيت الووردبريس على السيرفر؟
في الواقع نحتاج إلى تثبيت إسكربت الووردبريس على السيرفر لكي نقوم بعرض المحتوى المراد إيصاله إلى الزائر في أفضل صورة حيث يكون الموقع مرتب من حيث الواجهة الرئيسية و إذا كان موقعك به العديد من الأقسام يمكنك تصنيف المقالات و توزيعها على الأقسام وأيضًا إضافة جميع روابط أقسام و صفحات موقعك إلى القوائم الأساسية أعلى الموقع والقوائم الجانبية .
جميع ما سبق سوف يوفر لك تجربة زائر جيدة جدا و تجعل الزائر لا يمل من موقعك أبدا و يستمر في تصفح الموقع و الإنتقال من مقالة إلى مقالة أخرى وأيضا تكون واجهة المستخدم سببًا في عودة الزائر لزيارة الموقع مجددا فيما بعد ، مما يؤثر إيجابيًا أيضا على ترتيب الموقع في محرك بحث جوجل و تحسين سيو الموقع بشكل عام .
لذلك يفضل العديد من أصحاب المواقع تثبيت ووردبريس على السيرفر لأنه أفضل وأسرع وسيلة لعرض وإيصال المعلومات إلى الزوار عبر بعض القوالب و الإضافات البسيطة و المجانية كما أن إسكربت الووردبريس مجاني تمامًا و لا يتطلب أموالًا طائلة من أجل عرض المحتوى عبر شبكة الإنترنت.
طريقة تثبيت ووردبريس على السيرفر
دعنا نبدأ أولا بالطريقة السهلة حيث أنه من الممكن شراء إستضافة تحتوى على إسكربت الووردبريس مسطب تلقائيا بدون اي تدخل منك وذلك يكون عبر بعض الشركات الي تقدم إستضافة ووردبريس بشكل منفصل او ما يسمى WordPress hosting .
أغلب شركات الإستضافة الأجنبية أو حتى العربية لابد أن تجد بها قسم الووردبريس هوستينج و توفر عليك الوقت و المجهود للبحث عن طريقة التسطيب و إعداد قواعد البيانات و ما إلى ذلك و يكون موقعك جاهز فقط لعمل القوالب و الإضافات و نشر مقالاتك مباشرة.
الطرق الاخرى التي سوف نقوم بشرحها لاحقا في هذا الموضوع لكي تتم عملية تثبيت ووردبريس على السيرفر تكون طرق يدوية عن طريق لوحة تحكم الإستضافة وسوف يكون لك الإختيار ما بين جميع الطرق المشروحة على حسب ماهو مناسب لك.
اولاً: تثبيت وورد بريس تلقائيًا
كما ذكرنا مسبقا يمكن تنزيل إسكربت الووردبريس بصورة تلقائية على السيرفر عند شرائك أي خطة إستضافة مدعومة بإستضافة مواقع الووردبريس و تكون تلك الإستضافة بها موارد مهيئة خصيصا للتعامل مع إسكربت الووردبريس لتقديم أفضل أداء وسرعة للموقع وذلك لأننا جميعا نعلم أن سرعة الموقع أصبحت حاليا من عوامل الترتيب المهمة في محركات البحث مثل جوجل .
عند الدخول على قسم الإستضافة المشتركة في اي شركة أجنبية سوف تجد ما يسمى wordpress hosting كما هو الحال في شركة مثل namecheap مثلا كما بالصورة.

بعد إختيار الووردبريس هوستينج سوف تلاحظ بالأسفل ظهور مميزات هذه الإستضافة ومكتوب أنها أسرع ب 3 مرات من الإستضافة المشتركة العادية.

و كما وضحنا مسبقا فإن سرعة الموقع من عوامل الترتيب الجيدة لذلك أحرص على إختيار هذه الباقة من الإستضافة في حالة أنك تريد إنشاء موقع يحقق أهم متطلبات السيو لمواقع الويب .
كما أن شركة نسم سيب توفر CDN مجاني لإمكانية إستضافة صورك على خادم خاص لزيادة سرعة التحميل في الموقع بالإضافة إلى باقة مجانية من القوالب و الإضافات التي تساعدك على تحرير موقعك بشكل كامل و بصورة مجانية.
ومن المميز أيضا أن سعر إستضافة الووردبريس لا يفرق كثيرا عن الإستضافة المشتركة حيث أن سعر إستضافة الووردبريس الشهري يبدأ من حوالي 6 دولار فقط بينما الإستضافة المشتركة تبدأ من 3 دولار تقريبا ، لذلك يفضل دائما إختيار استضافة الووردبريس إذا كان موقعك يعمل على هذه المنصة خصوصا أن فرق المبلغ ليس بالفرق الكبير.
كذلك الحال في شركة جودادي الشهيرة حيث أنها أيضا توفر خطط إستضافة تخص الووردبريس فقط كما بالصورة.

تقدم شركة جودادي أيضا لعملاء إستضافة الووردبريس CDN مجاني وأيضا شهادة أمان و دعم للسرعات العالية لهذه المنصة خصيصا كما أنها توفر أكثر من 58 ألف قالب و إضافة مجانية يمكنك إستخدامها مجانا عند شرائك أي خطة إستضافة ووردبريس من خلالهم.
ثانياً: تثبيت ووردبريس على السيرفر المحلي
عبر هذه الطريقة سوف نقوم بتثبيت الووردبريس على جهازنا الشخصي مباشرة بدون الحاجة إلى شراء دومين أو حتى شراء إستضافة ، كل ما نحتاج إليه هو جهاز كمبيوتر و موصل بالإنترنت حيث أننا سوف نقوم بإستخدام برنامج XAMPP والذي يمثل محاكاة كاملة للسيرفر أو الإستضافة التي تقوم بشرائها من المواقع المعروفة.
تصلح هذه الطريقة أيضا للأغراض التعليمية إذا أحببت التعلم و التجربة على إسكربت الووردبريس بصورة مجانية و بدون دفع أي مبالغ و تصلح أيضا للمبرمجين و المصممين الذين يعملون على تطوير قوالب و إضافات الووردبريس بشكل مستمر و يحتاجون إلى تجارب مستمرة على المدونة.
1- بتحميل برنامج XAMPP محاكي السيرفر المحلي
يجب أولا الذهاب إلى هذا الرابط لتحميل برنامج السيرفر المحلي بحجم تقريبا 150 ميجابايت، في الصفحة الرئيسية للبرنامج نقوم بالضغط على كلمة XAMPP for windows كما هو موضح بالصورة.

بعد تنزيل الملف على جهازك قم بفتح ملف exe الذي قمت بتحميله لكي تبدأ عملية تنزيل برنامج السيرفر المحلي XAMPP كما بالصورة.

نقوم بعملية التنصيب المعروفة لدى كل البرامج عبر الضغط على كلمة Next حتى ينتهي من المثبت من تنزيل البرنامج على جهازك الشخصي كما بالصور الاتية.

انتظر حتى تتم عملية التثبيت.

الان تثبيت البرنامج وصل إلى الخطوة النهائية و سوف يقوم البرنامج بالتشغيل تلقائيا بعد الإنتهاء من التثبيت و تظهر القائمة الرئيسية للبرنامج بهذا الشكل مباشرة.

الان البرنامج يقدم لنا ثلاثة خدمات رئيسية و التي يعتمد عليها تشغيل سكربت الووردبريس أو أي إسكربت php عموما و هي Apache و Mysql و أيضا FileZilla الخاصة برفع الملفات إلى السيرفر المحلي .
كما هو موضح بالصور سوف نقوم بالضغط على كلمة Start بجانب أول ثلاثة خدمات كما ذكرنا و نتأكد انه تم تفعيل و تشغيل الخدمة باللون الأخضر كما هو موضح بالصورة التالية.

الان يعد جهاز الكمبيوتر الخاص بك قد تحول تماما إلى سيرفر شخصي و يمكنك إستضافة الملفات عليه و تشغيل إسكربتات php .
2- تنزيل إسكربت الووردبريس من الموقع الرسمي
في هذه الخطوة نحتاج إلى الدخول إلى موقع الووردبريس الرسمي من هذا الرابط لتحميل أحدث نسخة موثوقة من الإسكربت بكل سهولة وهي حاليا النسخة 6.1.1 كما ما هو موجود بالصورة الاتيه نضغط على Download wordpress 6.1.1 ونحتفظ بالملف المضغوط المحمل على سطح المكتب مثلا لانه سوف نحتاجه في الخطوات التالية.

بعد التحميل سوف تجد ملف الووردبريس المضغوط بحجم 23 ميجا فقط بهذا الشكل تماما عبارة عن ملف zip.

3- تنزيل ملفات الووردبريس على برنامج السيرفر المحلي XAMPP
نأتي الان لأهم خطوة وهي تثبيت ملف الووردبريس الذي قمنا بتحميله على السيرفر المحلي ، أولا يجب التأكد من تشغيل برنامج السيرفر والتأكد من أن الثلاثه خدمات الاولى باللون الاخضر تعمل قبل البدء في تركيب الووردبريس كما بالصورة.

بعد التاكد من أن جميع الخدمات تعمل كما بالصورة العلوية نقوم الان بالإنتقال إلى خطوة إنشاء قاعده بيانات على نظام mysql و عمل اسم مستخدم وباسورد لها حتى يتم إستخدامها إثناء تسطيب الووردبريس فعليا على السيرفر المحلي .
أولا نقوم بالضغط على كلمة admin الموجودة بجانب خدمة Mysql كما بالصورة.

بعد ذلك سوف يحولنا البرنامج إلى صفحة على المتصفح الإفتراضي لجهازك وهي خدمة phpmyadmin التي سوف نتمكن من خلالها من إنشاء قاعدة البيانات بالضغط على كلمة Databases كما بالصورة التالية.

بعدها سوف يظهر لنا هذه الصفحة بهذا الشكل لإختيار أسم قاعدة البيانات التي سوف نعمل عليها.

في الخانة رقم 1 : نقوم بكتابة أسم قاعدة البيانات ( متاح لك إختيار أي أسم تريده بحرية تامة ) و من ثم نقوم بالضغط على زر Create أو إنشاء لإنشاء قاعدة البيانات الجديدة .
بعد الإنشاء سوف نلاحظ ظهور أسم قاعدة البيانات التي قمنا بإنشائها بالعمود الأيسر في الصفحة الرئيسية كما بالصورة.

الخطوة التالية هي تنزيل ملفات الووردبريس على السيرفر المحلي لذلك نرجع إلى برنامج XAMPP و من ثم نقوم بالضغط على كلمة Explorer كما بالصورة التالية لفتح مدير الملفات على السيرفر.

بعدها سوف يقوم البرنامج بتحويلنا إلى مجلد بها ملفات عديدة نقوم بالضغط على مجلد يسمى htdocs كما بالصورة الاتية.

بعد فتح مجلد htdocs نقوم بإنشاء مجلد جديد و نقوم بتسميته wordpress مثلا أو أي إسم تفضله حيث أنه سوف يكون هو مسار إسكربت الووردبريس عند كتابته يقوم بتوجيهك للصفحة الرئيسية لموقع الووردبريس الخاص بك.

نقوم الان بأخذ الملف المضغوط الخاص بنسخة الووردبريس التي تم تحميلها من الموقع الرسمي و نقوم بنقلها إلى داخل مجلد wordpress الذي قمنا بإنشاءه في الخطوة السابقة.

نقوم الان بفتح المجلد المضغوط سوف نجد بداخله مجلد wordpress نقوم بالدخول إليه و من ثم نقوم بتحديد جميع الملفات الموجودة بداخل الملف المضغوط و نقلها إلى مجلد wordpress الذي قمنا بإنشاءه كما بالصورة التالية.

الان نكون قد إنتهينا من تحضير جميع ملفات الووردبريس و قاعده البيانات و نكون جاهزين لبدء عملية تسطيب الإسكربت على السيرفر المحلي بكل سهولة .
4- بدء تسطيب الووردبريس على السيرفر المحلي
الان حتى نبدأ عملية تسطيب إسكربت الووردبريس يجب علينا فتح أي متصفح على جهازك و من ثم الذهاب إلى هذا الرابط
http://localhost/wordpress
حيث ان كلمة local host تعني السيرفر المحلي و كلمة wordpress هو المسار أو اسم المجلد الذي قمنا بتنزيل ملفات الووردبريس عليه ، عند الذهاب إلى هذا الرابط على متصفح الانترنت الخاص بك سوف يظهر أمامك صفحة تسطيب الووردبريس هذه كما بالصورة.

في حالتي قمت بإختيار اللغة الإنجليزية و لكنه يمكنك إختيار اللغة العربية إذا أحببت أو يمكنك بعد الإنتهاء تغيير اللغة من داخل لوحة التحكم بكل سهولة ، الان بعد إختيار اللغة نضغط على كلمة continue للاستمرار كما بالصورة.

بعد ذلك نضغط على كلمة Let’s go للدخول في صفحة إعدادات قواعد البيانات للووردبريس.

الخانة رقم 1: نقوم بإدخال أسم قاعدة البيانات الذي قمنا بإنشائها مسبقا داخل خدمة mysql في أول خطوة و في حالتنا أسم قاعده البيانات الذي قمنا بإنشائه هو mysite .
الخانة رقم 2: أسم المستخدم نقوم بكتابة كلمة root فقط كما بالصورة.
الخانة رقم 3: خانة الباسورد نتركها فارغة كما هي .
الخانة رقم 4: خانة الهوست مكتوب بها localhost اتركها كما هي أيضا.
الخانة رقم 5: اتركها كما هي wp_ لأنها تخص ترميز قاعده البيانات ولا نريد تغييره.
بعد ذلك نقوم بالضغط على كلمة Submit للإستمرار في عملية التنصيب.

يظهر بعدها هذه الصفحة نقوم بالضغط على كلمة Run the installation لبدء عملية التنصيب على الفور.

الان يطلب الإسكربت بيانات أدمن صفحة الووردبريس أو بيانات صاحب موقع الووردبريس و هذه البيانات سوف تحتاجها للدخول إلى صفحة التحكم الرئيسية لموقعك لنشر المواضيع أو تعديل الموقع بشكل عام.
الخانة رقم 1 : نكتب بها عنوان أو أسم موقعك مثلا على سبيل المثال : مدونة محمد للمعلوميات .
الخانة رقم 2 : نكتب فيها أسم المستخدم أو صاحب الموقع يمكنك إختيار أي أسم مثل admin مثلا .
الخانة رقم 3 : نقوم بإختيار باسورد لعضوية صاحب الموقع و يفضل إختيار كلمة مرور صعبة من الكلمات المقترحة أمامك كما بالصورة بالأعلى.
الخانة رقم 4 : نقوم بكتابة الإيميل الخاص بك لإستقبال الإشعارات و الرسائل من الموقع.
بعد ملء هذه البيانات كلها نقوم بالضغط على كلمة Install wordpress .

الان تم تثبيت ووردبريس على السيرفر بنجاح و إذا أحببت الدخول إلى صفحة مسؤول الموقع نقوم بالضغط على كلمة Login كما بالصورة وسوف يقوم بتحويلنا إلى صفحة تسجيل الدخول.

الخانة رقم 1 : نقوم بكتابة أسم المستخدم الذي قمنا بإختياره.
الخانة رقم 2 : نكتب باسورد الادمن الذي اخترناه في الخطوة السابقة.
نقوم بالضغط على كلمة تسجيل الدخول أو Login للدخول لصفحة أدمن الموقع.

الان لقد تم فتح صفحة إعدادات الووردبريس و يمكنك من خلال هذه الصفحة تعديل كافة ما تريد في موقعك فيمكنك الان إختيار ثيم أو قالب و تركيب الإضافات أو حتى نشر المقالات و الصور بشكل مباشر .
لتعديل القالب الإفتراضي في الموقع أو حتى تنزيل قالب جديد يمكنك ذلك من خلال الضغط على Appearance و من ثم Themes كما بالصورة.
كما يمكنك أيضا تخصيص و تنزيل المزيد من الإضافات والتي تعد نقطة قوة إسكربت الووردبريس من خلال الضغط على كلمة Plugins من القائمة اليسرى كما بالصورة و من ثم الضغط على Add new من الأعلى لتنزيل أي إضافة جديدة.

اما عن طريقة نشر المواضيع بالمدونة في القائمة تجد كلمة Posts و من ثم ADD New أضغط عليها كما هو موضح و ابدأ في كتابة مواضيعك.


لنشر موضوع مدونتك و يصبح مرئي للجميع عبر روابط موقعك ، بعد الإنتهاء من كتابة الموضوع بشكل كامل قم بالضغط على كلمة Publish أو نشر الموجودة بأعلى اليمين بالشاشة كما هو موضح بالصورة .
ثالثاً: شرح تثبيت ووردبريس على الاستضافة
عند الحديث عن تنزيل الووردبريس على الإستضافة فهنالك طريقتين : إما تنزيل إسكربت الووردبريس عبر لوحة التحكم cpanel أو تنزيل الووردبريس عبر رفع الملفات مباشرة عن طريق ما يسمى FTP ، فيما يلي سوف نقوم بشرح الطريقتين بشكل مبسط ولك حرية الإختيار بينهما.
– تثبيت الووردبريس عبر لوحة Cpanel
لإستخدام هذه الطريقة يجب عليك أولا أن تتأكد بأن شركة الإستضافة توفر لك لوحة تحكم من نوع سي بانل حيث أن بعض شركات الإستضافة تقوم بتقديم لوحة تحكم مختلفة في بعض الأحيان و لكن دوما ابحث عن اهم إضافتين و هما File manager و أيضاMySql و أخيرا Phpmyadmin للتعديل على قواعد البيانات .
أولا نقوم بالدخول إلى السي بانل الخاصة بموقنا عبر إضافة رابط الموقع و من ثم كتابة :2082 بعد رابط الموقع مباشرة لكي تفتح لنا لوحة التحكم بالشكل التالي ونقوم بتسجيل الدخول.

الخانة رقم 1 : نقوم بكتابة أسم المستخدم و الذي قامت شركة الإستضافة بإرساله لك .
الخانة رقم 2 : نقوم بإدخال باسورد العضوية و الذي قد حصلت عليه من شركة الإستضافة أيضا.
نقوم بعدها بعمل تسجيل دخول بالضغط على Log in .
بعد فتح لوحة تحكم cpanel سوف يكون أمامك خيارين أيضا لتنزيل الووردبريس ، إما عن طريق تنزيلها اوتوماتيكيا عبر ضغطة زر أو إنزالها عن طريق مدير الملفات و قواعد البيانات mysql .
دعنا أولا نبدأ بالطريقة الأسهل و الأسرع بالنسبة لأي مستخدم و هي طريقة التنزيل الأوتوماتيكية عبر لوحة السي بانل عن طريق النزول إلى أسفل صفحة التحكم و البحث عن كلمة WordPress و نجدها كما بالصورة.

بد الضغط على كلمة wordpress سوف تقوم لوحة التحكم بتحويلك إلى صفحة تنزيل الووردبريس كما بالشكل التالي.

نقوم بعدها بالضغط على كلمة Install now وسوف يطلب منك أسم المدونة وأسم المستخدم و كلمة المرور لعضوية صاحب الموقع أو الأدمن كما إعتدنا في الخطوات السابقة و سوف يكون إسكربت الووردبريس جاهز تماما بضغطة زر فقط.
الطريقة الثانية التي تخص السي بانل تكون أطول بعض الشىء لكنها سهلة و ذلك يتم عن طريق الذهاب أولا إلى MySQL Databases كما بالصورة لإنشاء قاعدة البيانات و ربطها.

بعد الضغط على MySQL Databases نقوم بكتابة البيانات المطلوبة كما بالصورة.

الخانة رقم 1 : نقوم بكتابة أسم قاعدة البيانات الذي تريده و من ثم نقوم بالضغط على كلمة Create Database لإنشاء قاعدة البيانات أولا .
بعد ذلك نقوم بالنزول إلى أسفل قليلا حتى نجد ما يسمى ب MySql Users و نقوم بملىء الخانات الاتية.

الخانة رقم 1 : نقوم بكتابة أسم مستخدم قاعدة البيانات ( الأسم يكون خاص بقاعدة البيانات فقط وليس أدمن موقع الووردبريس يجب الإنتباه لذلك ).
الخانة رقم 2 و 3 : نقوم بكتابة باسورد أدمن قاعدة البيانات و إعادة الباسورد مرة أخرى في الخانة رقم 3 و من ثم نقوم بالضغط على كلمة Create User .
الان تم إنشاء قاعدة البيانات و تم إنشاء عضوية التحكم في قاعدة البيانات و يجب التنبيه على نسخهم و الاحتفاظ بهم داخل ملف نصي على جهازك الخاص لأنه من الممكن نسيانهم و قد تحتاجهم لاحقا في أي وقت ، الان يتبقى ربط قاعدة البيانات مع أسم المستخدم الخاص بها ببعضهما و يتم ذلك عن طريق النزول لأسفل قليل أيضا حتى نجد كلمة Add User To Database كما بالصورة مع ملاحظة ان كل هذه البيانات موجودة في نفس الصفحة.

الخانة رقم 1 : نقوم بإختيار أسم المستخدم الذي قمنا بإنشائه .
الخانة رقم 2 : نقوم بإختيار أسم قاعدة البيانات التي قمنا بإنشائها لربط الووردبريس عليها.
بعد ذلك نقوم بالضغط على كلمة ADD أو إضافة.

بعد الضغط على كلمة ADD سوف يظهر لنا صفحة الصلاحيات المطلوبة تأكد بأنك قمت بإختيار ALL PRIVILEGES أو بمعنى منح كافة الصلاحيات كما بالصورة و من ثم الضغط على كلمة Make changes .
ملاحظة هامة : إذا لم تقم منح العضوية جميع الصلاحيات فمن المؤكد أن الووردبريس لن يعمل بالشكل الصحيح لذا وجب التنبيه.
نأتي الان لخطوة رفع ملفات الووردبريس على الإستضافة عبر Cpanel نقوم بالذهاب إلى مدير الملفات أو File manager كما بالصورة.

بعدها نقوم بفتح مجلد بإسم Public_html كما بالصورة.

نقوم بعدها بالضغط على كلمة Upload لرفع الملف المضغوط الخاص بالبووردبريس و الذي قمنا بتحميله من الموقع الرسمي مسبقا في الخطوات السابقة.

بعد الضغط على Upload سوف تظهر لنا هذه النافذة بالضغط على Select file.

و من ثم نقوم بتحديد الملف المضغوط كالاتي:

بعد تحديد الملف المضغوط و الضغط على Open سوف يبدأ رفع ملف الووردبريس المضغوط إلى الإستضافة الخاصة بك يرجى الإنتظار حتى إنتهاء التحميل الموضح بالصورة التالية حيث انه يعتمد على سرعة الإنترنت لديك.

بعد إنتهاء رفع الملف نذهب مجددا إلى مجلد Public_html ومن ثم نقوم بتحديد الملف و نضغط على كلمة فك الضغط أو Extract من أعلى يمين الشاشة كما بالصورة.

بعد فك الضغط عن الملفات سوف تلاحظ ظهور ملفات كتيرة بمجلد Public_html نقوم بتحديد ملف wp-config.php و هو المسؤول عن إعدادات الووردبريس الأساسية و نقوم بالضغط على كلمة Edit او تحرير من أعلى الشاشة كما بالصورة التالية.

الان تظهر لنا هذه الصفحة و هي إعدادات الووردبريس فيما يخص قواعد البيانات وبيانات مسؤول قاعدة البيانات التي قمنا باختيارها مسبقا داخل لوحة السي بانل.

في الخانة رقم 1 : نقوم بكتابة أسم قاعدة البيانات ما بين علامتين ‘ ‘ التي قمنا باختيارها مسبقا.
الخانة رقم 2 : نقوم بكتابة أسم مستخدم أو مسؤول قاعدة البيانات الذي قمنا بإنشائه مسبقا .
الخانة رقم 3 : نكتب فيها كلمة المرور الخاصة بقاعدة البيانات تم تعيينها مسبقا أيضا.
الخانة رقم 4 : نتركها كما هي مكتوب بها Localhost كما بالصورة السابقة.
ملاحظة هامة : يجب التأكد من كتابة جميع البيانات المطلوبة بين علامتين ‘ ‘ لأنه عدم وجودهم سوف يؤدي إلى عدم الربط و فشل تنصيب الووردبريس فيما بعد .
بعد ذلك نقوم بالذهاب إلى أسم الدومين أو نطاق موقعك و بعده نكتب إمتداد مجلد الووردبريس wordpress كالاتي :
Yoursite.com/wordpress
مع إستبدال كلمة Yoursite بإسم و نطاق موقعك سواء أكان .com أو أي إمتداد آخر و سوف يقوم المتصفح بتحويلك تلقائيا إلى صفحة تنصيب الووردبريس كما فعلنا في الخطوات السابقة كما بالصورة.

يمكنك بعدها متابعة التتصيب بنفس الطريقة المشروحة مسبقًا في هذا الموضوع حتى يتم تنزيل الووردبريس على الإستضافة و تكون مربوطة باسم النطاق الخاص بك.
– تثبيت الووردبريس على الإستضافة عبر FTP
بعض شركات الإستضافة لا توفر لك لوحة تحكم سي بانل ذلك بسبب سعر ترخيصها المرتفع نوعا ما لذلك يلجأ بعض المستخدمين إلى فتح ملفات الإستضافة عبر خدمة تسمي FTP و التي تتيح لك عرض جميع ملفات حسابك على الإستضافة و رفع و تعديل أو مسح أي ملفات تريدها بشكل مباشر و سهل .
لذلك نحتاج أولا إلى تحميل برنامج FTP لانه يوجد المئات من هذه البرامج التي تقوم بنفس الوظيفة تقريبا لذلك اخترنا برنامج FileZilla FTP حيث يعد من أشهر البرامج في هذا المجال ولكن هذا لا يمنع إستخدام أي برنامج تفضله إذا كان لديك خبرة سابقة بهذا المجال .
يمكن تحميل برنامج FileZilla FTP عبر هذا الرابط مباشرة من الموقع الرسمي أولا.

بعد تحميل البرنامج نقوم بتسطيب الملف و فتح البرنامج مباشرة كالاتي.

الخانة رقم 1 : نقوم بكتابة أسم الهوست للإستضافة الخاصة بك سوف يتم إرساله من شركة الإستضافة بجانب أسم المستخدم و كلمة المرور على الإيميل الخاص بك فور شراء إستضافة من أي موقع.
الخانة رقم 2 : نقوم بإدخال اسم المستخدم المرسل من قبل شركة الإستضافة.
الخانة رقم 3 : أدخل الباسورد الخاص بعضويتك المرسل أيضا من شركة الإستضافة.
الخانة رقم 4 : لا تكتب بها أي شىء سوف يقوم البرنامج بالتعرف على البورت بشكل تلقائي.
بعد كتابة البيانات السابقة نقوم بالضغط على كلمة Quick connect لكي يتم الاتصال بالسيرفر.

سوف تظهر امامك جميع الملفات كما بالصورة السابقة نقوم بالضغط مرتين على مجلد Punlic_html لفتحه و من ثم نقوم بسحب ملف الووردبريس المضغوط الذي قمنا بتحميله مباشرة و إفلاته بداخل المجلد كما بالصورة.

بعدها سوف تلاحظ أنه بدأ عملية الابلود و تحميل ملف الووردبريس إلى السيرفر أو الإستضافة الخاصة بك.

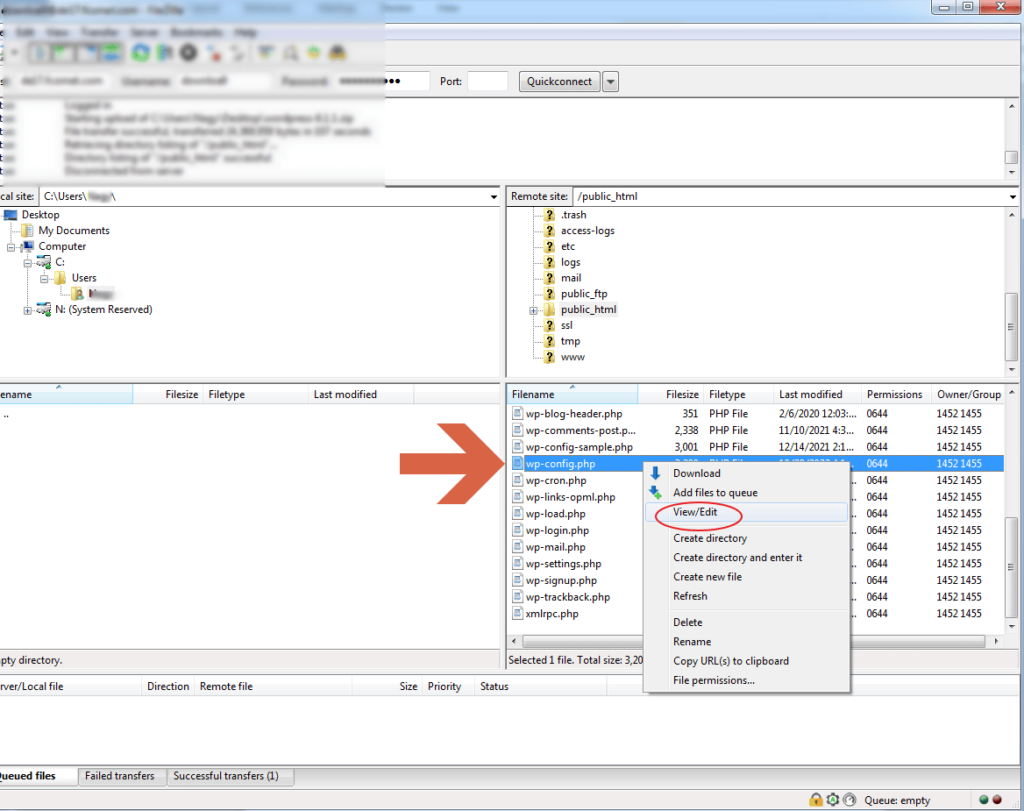
بعدها سوف نقوم بفك الضغط عن الملف و إستخراج الملفات و نتأكد من وجودها داخل مجلد Public html و من ثم سوف نقوم بتحديد ملف wp-config.php كما فعلنا مسبقا بداخل مدير الملفات في لوحة السي بانل و نقوم بتعديل البيانات كالاتي بنفس الطريقة.

بعد تحديد الملف و الضغط على View/Edit سوف نقوم بتعديل البيانات كما فعلنا مسبقا كالتالي.

في هذه الصورة نقوم بكتابة أسم قاعدة البيانات وبيانات عضوية المستخدم المرتبطة بها و نقوم بالضغط على حفظ التغييرات أو Save changes .
بعد ذلك نقوم بالذهاب إلى أسم الدومين أو نطاق موقعك و بعده نكتب إمتداد مجلد الووردبريس wordpress كالاتي :
Yoursite.com/wordpress
مع إستبدال كلمة Yoursite بإسم و نطاق موقعك سواء أكان .com أو أي إمتداد اخر و سوف يقوم المتصفح بتحويلك تلقائيا إلى صفحة تنصيب إسكربت الووردبريس.
ولكن يجب عليك ان لا تنسى ان تقوم بإنشاء قاعدة بيانات أولا و أسم مستخدم وباسورد لقاعدة البيانات هذه قبل عملية نقل الملفات عبر FTP لانه سوف تحتاج إلى تلك البيانات بملف wp-config .
أخطاء يجب تداركها عند تثبيت ووردبريس
لابد انه يوجد الملايين من عمليات تنصيب الووردبريس التي تتم يوميا على السيرفرات حول العالم ولكنه يجب التأكد من بعض الأشياء التي يجب الحرص عليها عند تنزيل لإسكربت الووردبريس على الإستضافة لإنشاء الموقع بالشكل الصحيح وخصوصا إذا كانت أول مرة لك في هذا المجال و تتمثل في الاتي :
التأكد من تحميل إسكربت الووردبريس من الموقع الرسمي للشركة و الإبتعاد عن النسخ المعدلة من قبل مبرمجين اخرين على الويب.
التأكد دوما من تحميل أحدث إصدار من نسخة الووردبريس حيث أنه يوجد بعض العيوب و الثغرات في الإصدارات القديمة والتي تتم معالجتها من قبل مطورين الووردبريس عبر إصدارات أحدث بشكل دائم.
التأكد من وجود شهادة أمان SSL للدومين الخاص بك ، حيث انه من الشروط الأساسية عمل الموقع على شكل رابط Https و ليس Http و من ضمن شروط السيو الجيد أيضا لموقعك.
الإبتعاد عن تحميل أي قوالب ووردبريس أو حتى إضافات مكركة لموقعك أو ما يسمى Nulled و تأكد دوما من شراء ترخيص القوالب و الإضافات من المواقع الرسمية لها لانها تكون سببا في إختراق موقعك.
احرص دوما عند إختيار باسورد لقواعد البيانات أو حتى باسورد مسؤول الموقع إختيار باسورد صعب مكون من حروف و أرقام و رموز حتى لا يمكن تخمينه أو إختراقه من قبل المتطفلين.
قبل تسطيب الووردبريس تأكد من إختيارك المواصفات الجيدة للإستضافة المشتركة او السيرفر الذي سوف تتعامل معه لأنه يجب ان لا يكون موقعك بطىء في الإستجابة لان السرعة ايضا من شروط الموقع الجيد في السيو.
بعد إنتهاء تسطيب موقعك أحرص دوما على أخذ باك اب من جميع محتويات الموقع بشكل دوري لضمان عدم فقد موقعك بأي وقت ويتم ذلك عبر خدمة Backup الموجوده داخل لوحة تحكم سي بانل.
يجب التأكد من ربط الدومين بالإستضافة عبر خدمة DNS بالشكل الصحيح لانه إذا تم الربط بشكل خاطئ لن يعمل موقعك أبدا حتى إذا أتبعت شرح تنزيل الووردبريس المشروح بهذا الموضوع.
التأكد من وجود رابط موقعك داخل إعدادات الووردبريس بدون www حيث يتم كتابة الأسم القصير كما بالمثال yoursite.com مع إستبدال Your site بإسم موقعك لسهولة الوصول على الزوار فيما بعد.
متابعة تحديثات جميع الإضافات و القوالب على موقعك حيث انه من الممكن أن يكون بعض الإضافات تحتاج تحديث لمعالجة أي ثغرة بدون أن تنتبه لذلك.
الخاتمة
في نهاية الموضوع نتمنى أن نكون قد وفقنا في شرح عمليات تثبيت ووردبريس على السيرفر سواء السيرفر المحلي أو حتى الإستضافة المشتركة وعبر الطرق المختلفة المتاحة لك سواء عبر السي بانل أو حتى بروتوكول FTP كما وضحنا بعض الأخطاء الشائعة التي ننصح بتجنبها للحصول على موقع سليم ، وإذا كان لديك أي إستفسار لا تتردد في تركه لنا في التعليقات و سوف نجيبك بأسرع وقت.
****************************



تعليقات